Flink-ESB Integration Platform
Tools to develop and run applications in production
Front End Applications
Middleware, SOA, ESB, Microservices
Back End Applications
Business Processes and Workflows
Batch Applications
ETL Applications
Front End Applications
Middleware, SOA, ESB, Microservices
Back End Applications
Business Processes and Workflows
Batch Applications
ETL Applications

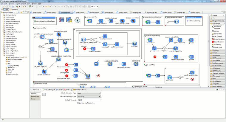
Develop your Project with Flink-ESB Editor
Test the Project in the Editor
Install the Project in Flink-ESB Runtime Environment
Use Flink-ESB Admin Console to monitor
Let Flink-ESB show your application‘s weak spots and bottleneckes
Fix the Project in the Editor and reinstall it
What is special about Flink-ESB?
There are many tools for developpers that simplify development process. We offer one of them
But our main goal is to make life of IT operation teams easy
No matter how complicated applications and processes would be, applications administrators will always know exactly what is going on in production
It is difficult to develop "bad applications" with Flink-ESB
Hard to believe that? As soon as "bad application" is installed on some environment, Flink-ESB will start gathering runtime statistics about it
No more blackboxes. Flink-ESB will collect all needed data and present it to admins in a very user friendly way. So at any time admins will know what part of applications are performing good, and what exactly is throwing errors or causing performance problems
Since Flink-ESB Admin Console shows every Process graphically exactly the same way developer sees it in Flink-ESB Editor, administrator will be able to recognize logical errors or inefficient processes
Just lean back and let Flink-ESB analyse your applications for you and suggest an improvement
Flink-ESB Message Gateway
Define Façade Entries (URI where the service can be reached)
Define Validation Rules you might apply to incoming requests
Define Transformation Rules you might apply to requests or responses
Define Message Properties you might add as HTTP Headers or JMS Properties to requests or responses
Define Destinations where the final service should be reached
Assign Validation Rules, Transformation Rules, Message properties, Destinations to Façade Entries
Publish configuration to running Message Gateway instances
Why should you choose Flink-ESB Message Gateway?
Use Flink-ESB Message Gateway Config Console or SQL scripts to quickly configure instances of Gateway
Any number of Message Gateway instances can be started from one DB configuration
Use different config groups to have different running instances handling different URIs
Clone configuration on multiple environments just by running SQL scripts. No adjustments in the database needed to create more environments from existing one
Any environment specific data in the database can and should be replaced by project variables
Apply changes to configuration and post them to running instances with no downtime
100% flexibility on defining your rules for validating requests, transforming requests/responses and selecting destinations
Despite its flexibility it is very fast and is able to handle any traffic
Quickly apply security policies to selected entries. Following authentication mechanisms are supported: LDAP, Database or File. With LDAP authentication you can enhance it by using a custom route, so that you can authenticate users with your corporate LDAP, but still have flexibility of assigning user roles in a way that fits your needs
Transform any message format to any message format. No exceptions to that rule. For example have rules for receiving REST GET requests, converting them to SOAP and sending to JMS queue, setting any custom JMS properties
Easily convert between transports HTTP / HTTPS / JMS
If needed provide credentials (user/password) to reach destinations
If not possible to reach some destinations directly, define and assign any number of different proxies to be used
Work with huge data (> 500 GB) without consuming internal memory for this